前端面试相关问题
vue相关
1.vue的优点
Vue是一个渐进式JavaScript框架,它专注于构建用户界面。Vue的核心思想是数据驱动和组件化。通过将页面拆分成独立的组件,可以更好地管理代码,提高代码的复用性和可维护性。
Vue的响应式数据绑定机制是Vue最核心的特性之一。通过对数据进行劫持和监听,可以实现数据的双向绑定,即数据变化会自动更新视图,同时视图的变化也会反映到数据上。
vue是操作虚拟DOM,极大提升效率。
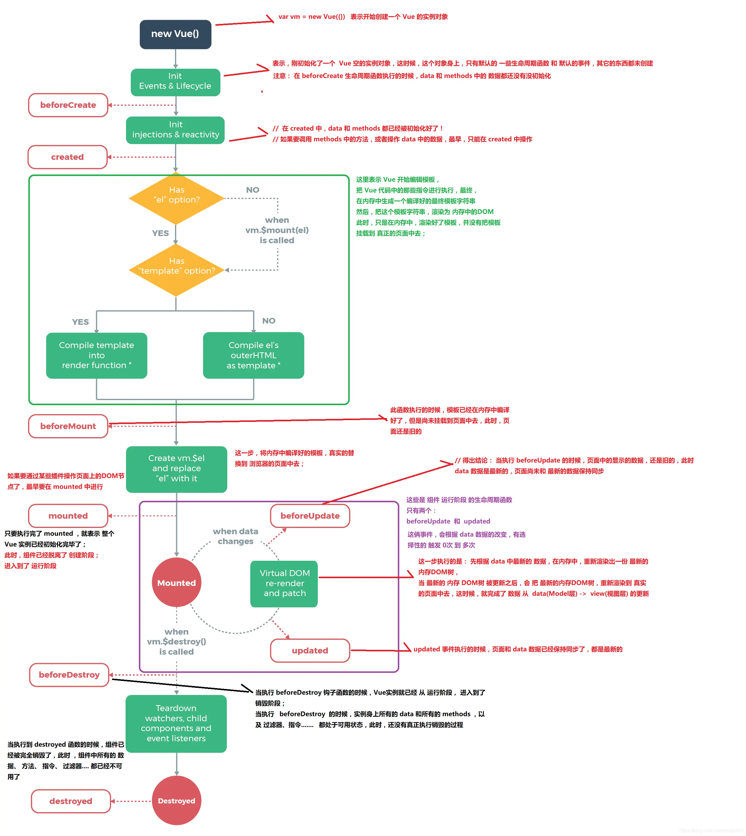
2.对 Vue 生命周期的理解
解:生命周期通俗说就是Vue实例从创建到销毁的过程
- beforecreate (初始化界面前)
- created (初始化界面后)
- beforemount (渲染界面前)
- mounted (渲染界面后)
- 更新前:beforeUpdate
- 更新后:updated
- 销毁前:beforeDestroy
- 销毁后:destroyed
注:在钩子函数mounted()中才能开始访问操作dom,因为在mounted()生命周期前,dom刚好渲染好,但还未挂载到页面,如果在这之前进行dom操作,将找不到dom节点
3.什么是axios,怎样使用它
Axios 是一个基于 promise 异步的 HTTP 库,用于在客户端和服务器之间进行异步数据传输。一般都是通过axios来发起ajax请求
什么是Ajax请求
Ajax是一种创建快速动态网页的技术,可以在不刷新页面的情况下对部分网页内容进行更新
4.vue-router 中常用的路由模式
哈希模式(Hash Mode)
哈希模式是 Vue Router 的默认路由模式。URL 中会包含一个哈希值#,哈希值后面的部分被用作路由路径。
优点
- 兼容性好,支持所有浏览器。
- 不会触发浏览器的页面刷新。
历史模式(History Mode)
历史模式是使用 HTML5的方法来管理路由,使得url更像传统的url。特点:会使URL 更加美观,不包含哈希值。但缺点:需要服务器端配置支持,需要确保所有路由都正确指向,否则会出现404
5.Vue组件通信有哪些方式
| Props(父传子) | 父组件通过 props 将数据传递给子组件。子组件通过声明 props 来接收这些数据 |
|---|---|
| Provide 和 Inject(父传子孙) | 祖先组件中通过 provider 来提供变量,然后在子孙组件中通过 inject 来注入变量。 |
| 事件(子传父) | 通过 $emit 方法触发一个自定义事件,并将数据传递给父组件 |
| Vuex(状态管理) | 适用于 父子、隔代、兄弟组件通信 |
6.在哪个生命周期内调用异步请求?
可以在钩子函数 created、beforeMount、mounted 中进行调用,因为在这三个钩子函数中,data 已经创建,可以进行调用,但最好在 created 钩子函数中调用异步请求,因为在 created 创建可以更快的获得相关数据,减少页面加载
7.什么是vue的双向绑定,如何实现?
Vue 数据双向绑定主要是指:数据变化更新视图,视图变化更新数据。如何实现简单来讲,就是通过对数据进行监听,如果有变化就重新编译
8.computed、 watch是什么,有什么区别?
computed、和watch` 是vue中三种不同的属性,用于处理组件中的数据和逻辑
computed: 是计算属性,依赖其它属性值,有缓存
watch主要起到监听作用,实现某些数据的监听回调
9.说一下 v-if 与 v-show 的区别
当条件不成立时,v-if不会渲染DOM元素,v-show操作的是样式(display),切换当前DOM的显示和隐藏。
10.v-model 是如何实现的,语法糖实际是什么?
v-model 是 语法糖,将 v-bind 和 v-on 指令结合在一起使用,用于双向绑定表单元素的值和数据对象的值。v-model 可以轻松地实现父子组件之间的双向数据绑定,让父组件能够更加方便地控制子组件的状态。
父组件
<template> <ChildComponent v-model="parentMessage" /> <p>父组件的消息: {{ parentMessage }}</p></template>
<script>import ChildComponent from './ChildComponent.vue';
export default { data() { return { parentMessage: 'Vue 3的魔法' }; },};</script>子组件
<template> <input :value="value" @input="sendValueToParent" /> #:value是v-bind:value的简写 @input是v-on的简写</template>
<script>export default { props: { value: { type: String, default: '' }, }, emits: ['update:value'], // 声明你将发出这个事件
methods: { sendValueToParent(event) { this.$emit('update:value', event.target.value); // 当输入改变时,发送新的值给父组件 }, },};</script>11.vue3中是如何处理响应式数据
vue3是通过利用es6中的Proxy来实现响应式数据,替代了Vue 2中的Object.defineProperty。而在vue3 中主要有两个方法来实现,分别是reactive和ref。ref是适用于基本数据类型,而reactive是适用于对象或数组等复杂数据结构
12.Vue-router中路由守卫的用法
-
全局守卫:
beforeEach: 在路由进入前被调用,可以决定导航是否继续。afterEach: 在路由进入后被调用,不会改变导航本身。
-
路由独享的守卫:访问这个特定的路由时才会触发
-
组件内的守卫:控制用户是否可以进入或离开某个组件的特定函数
13.Vue 3.0 中的 Vue Composition API和vue2有啥区别?
Vue2 中是 Options API 风格的,简单但不够灵活
Vue 3.0 中的 Vue Composition API允许开发者更好地利用JavaScript函数来组织和复用代码,会更加灵活。
14.什么是虚拟dom,有什么优点?
Virtual Dom是一个JavaScript对象,通过对象的方式来表示DOM结构。
优点
- 虚拟DOM可以减少直接操作DOM的次数,从而提高应用的性能。
- 无需手动操作DOM元素,而是通过改变组件的状态来自动管理DOM更新。这使得代码更加简洁,易于维护。
javascript相关
1.JavaScript闭包的概念
解:JavaScript闭包是一种特殊的作用域概念,指的是当一个函数可以访问并操作其外部函数作用域中的变量,即便外部函数已经执行完毕,这种现象称为闭包。
2.Js中同步和异步
-
同步执行意味着代码按照书写的顺序逐行执行,如果某段代码卡死,整个程序会等待这段代码执行完成,然后继续执行下一行代码。
-
异步执行则允许代码在等待耗时操作(如I/O操作、数据库查询、网络请求等)完成的同时,继续执行后续的代码,而不会阻塞主线程。
-
promise通过
.then和.catch来处理异步- Async/Await:基于Promises,ES2017引入的语法糖。使用
async关键字定义一个异步函数,await关键字用于等待Promise解析
- Async/Await:基于Promises,ES2017引入的语法糖。使用
-
3.Js 的数据类型
基本类型(六种)
- Number
- String
- Boolean
- Undefined
- null
- symbol
引用类型(主要三种)
-
Object
-
let person = {name: "Nicholas","age": 29,5: true};
-
-
Array
-
let colors = ["red", 2, {age: 20 }]colors.push(2)
-
-
Function
-
// 函数声明function sum (num1, num2) {return num1 + num2;}//函数表达式let sum = function(num1, num2) {return num1 + num2;};//箭头函数let sum = (num1, num2) => {return num1 + num2;};
-
数组中常用方法
增
下面前三种是对原数组产生影响的增添方法,第四种则不会对原数组产生影响
- push()
- unshift()
- splice()
- concat()
#push()
push()方法接收任意数量的参数,并将它们添加到数组末尾,返回数组的最新长度
let colors = []; // 创建一个数组let count = colors.push("red", "green"); // 推入两项console.log(count) // 2#unshift()
unshift()在数组开头添加任意多个值,然后返回新的数组长度
let colors = new Array(); // 创建一个数组let count = colors.unshift("red", "green"); // 从数组开头推入两项alert(count); // 2#splice
传入三个参数,分别是开始位置、0(要删除的元素数量)、插入的元素,返回空数组
let colors = ["red", "green", "blue"];let removed = colors.splice(1, 0, "yellow", "orange")console.log(colors) // red,yellow,orange,green,blueconsole.log(removed) // []#concat()
首先会创建一个当前数组的副本,然后再把它的参数添加到副本末尾,最后返回这个新构建的数组,不会影响原始数组
let colors = ["red", "green", "blue"];let colors2 = colors.concat("yellow", ["black", "brown"]);console.log(colors); // ["red", "green","blue"]console.log(colors2); // ["red", "green", "blue", "yellow", "black", "brown"]es6
1.说说var、let、const之间的区别
- 在函数外声明的
var变量是全局的,在函数内声明的var变量只在该函数内部可见。var变量会使变量提升,但不会赋值,只会输出undefined - let声明的变量只能在
let命令所在的代码块内有效;let不允许在相同作用域中重复声明。 const声明一个只读的常量。一旦声明变量,就必须立即初始化。
3.跨域问题通常如何解决?请描述几种常见的解决策略。
常见的跨域解决策略包括使用CORS头部信息、JSONP、代理服务器等方法。